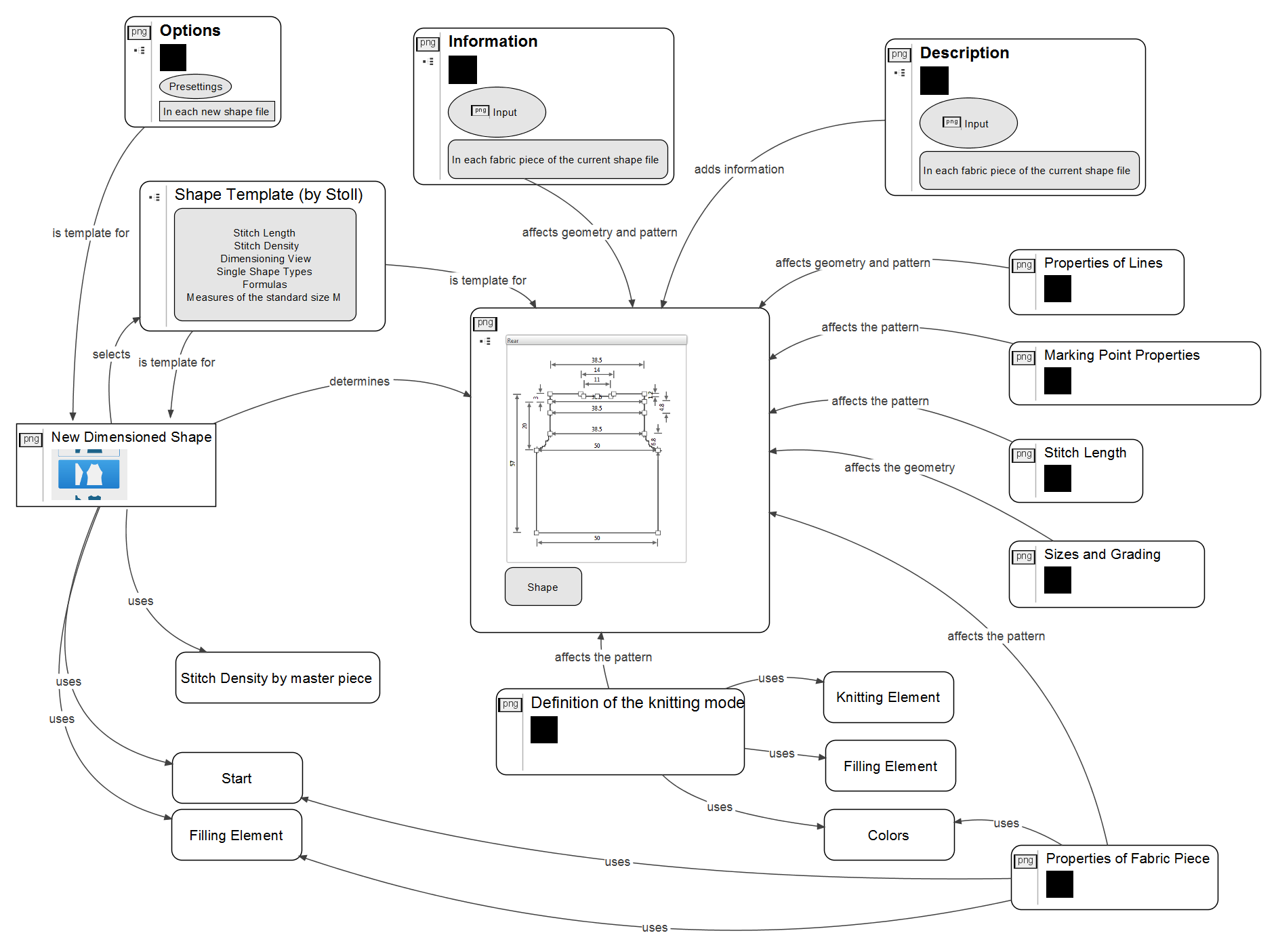
Da cosa nasce cosa - struttura dei dati
|
Source |
Target |
Remarks |
Where does it work? | ||
|---|---|---|---|---|---|
|
Dimensioning Options |
|
Presettings |
In each new shape file | ||
|
Information |
Input |
In each fabric piece of the current shape file | |||
|
New Dimensioned Shape |
Selection |
In this new shape file Determines the templates | |||
|
Shape Template |
Determined by the New dialog box |
| |||
|
|
Parameter Tables |
| |||
|
|
Stitch Lengths |
Default | |||
|
Stitch Densities |
Default | ||||
|
Dimensioning View |
Arrangement of the single shapes within the view | ||||
|
Single Shapes |
Default | ||||
|
|
| ||||
|
Formula |
Default | ||||
|
Measures of the standard size M |
Default | ||||
|
Filling Element |
Selection |
Default needle actions + knitting mode definitions | |||
|
Properties of Fabric Piece |
Input |
| |||
|
Properties of Lines |
Input |
| |||
|
Marking Point Properties |
Input |
| |||
|
Definition of the Knitting Mode |
Input |
In the assigned single shape | |||
|
Sizes and Grading |
Selection / Input |
In this shape file | |||
|
Start |
Selection |
In the assigned single shape | |||
|
Stitch Density by Master Piece |
Determine + Allocate |
In the assigned single shape or area Controls the conversion to stitches | |||
|
Stitch Length |
Allocate |
In the assigned single shape or area | |||

